Alteryx에서 Workflow를 새로 만들고 Input Data까지 완성이 되었다면, 이후 ETL의 작업 중 제일 많이 사용된다고 생각하는 Join, Union, Summarize를 사용하고 결과 도출까지 정리해보겠습니다.
Alteryx 기본 사용법(Workflow, Input Data, Select)
[ETL] Alteryx 기본 사용법(Workflow, Input Data, Select)
지난 Alteryx 내용에서 설치를 마쳤다면 이제 기본적인 사용이 필요하실 거라고 생각이 듭니다. Alteryx 설치 방법 URL https://lee91.tistory.com/7 [ETL] Alteryx(알터릭스) Designer 툴 설치 많은 ETL 툴 중 제..
lee91.tistory.com
#1 Join
Alteryx에서의 Join은 드래그 앤 드롭으로 Left Outer Join, Right Outer Join, Full Outer Join을 만들 수 있습니다.

Input Data를 통해 Join 할 데이터를 Workflow에 올립니다.

도구모음 중 Join이라는 카테고리가 있으며 Join 카테고리에 이동하게 되면 여러 가지 도구 중 Join이라는 도구가 있습니다. Join 도구를 사용하여 샘플1, 샘플 2 데이터를 하나의 데이터로 만듭니다.

Inptu Data를 Workflow에 올린 것 처럼 동일하게 Join 도구 아이콘을 올립니다.
(처음 올릴 때 하나의 Input Data가 자동으로 연결이 되는데 먼저 연결시킬 데이터 근처에 아이콘을 올립니다.)

Join 아이콘과 아직 연결되지 않은 2번째 데이터를 Join 아이콘과 드래그 앤 드롭으로 연결시켜줍니다.

2개의 데이터가 연결이 되었다면 Join 아이콘을 클릭하여 Join의 설정 값을 변경해줍니다.
설정 변경은 Join 아이콘 클릭 후 좌측 영역을 보시면 변경 가능합니다.
Join의 키값은 "Join by Specific Fields"에서 Left의 키, Right의 키를 찾아서 설정 후 필요한 칼럼들만 체크박스에 체크하고 각 칼럼들의 속성 및 이름을 확인합니다.

Join에 대한 설정이 완료가 됐다면 우측 상단에 "Run"을 클릭하여 Join을 수행합니다.
해당하는 결과 값은 하단에서 확인할 수 있습니다.

#2 Union
두 개의 데이터의 칼럼들이 같고, 데이터를 아래로 추가시키고 싶을 때 많이 사용되는 Union 사용법입니다.
Union 아이콘은 Join 아이콘과 같은 Join이라는 도구 모음에 위치하고 있습니다.

Union 작업 방식은 Join 작업 방식과 동일하며, Union 시킬 데이터를 Workflow에 올립니다.

상단에 Join 도구 모음의 Union을 Workflow에 드래그 앤 드롭으로 Input Data와 연결시켜줍니다.
(Input Data와 Union의 연결은 앞서 말씀드린 Join 연결 방식과 동일합니다.)

연결이 된 Union은 그대로 우측 상단의 Run을 클릭하여 하단의 결과 값을 확인합니다.

#3 Summarize
Summarize에서는 입력한 데이터 그대로 또는 가공한 데이터에 대해 Group by, Count, Sum 등 여러 가지 집계에 대한 기능을 사용할 수 있습니다.

위의 Union 한 결과 값에 이어 Summarize의 아이콘을 Workflow에 올려둡니다.
Summarize의 아이콘은 Transform 도구 모음에 있습니다.

좌측 영역 중 "Fields"에 집계 기준을 잡을 수가 있으며 필드를 추가하여 여러 가지 집계 기능을 사용할 수 있습니다.
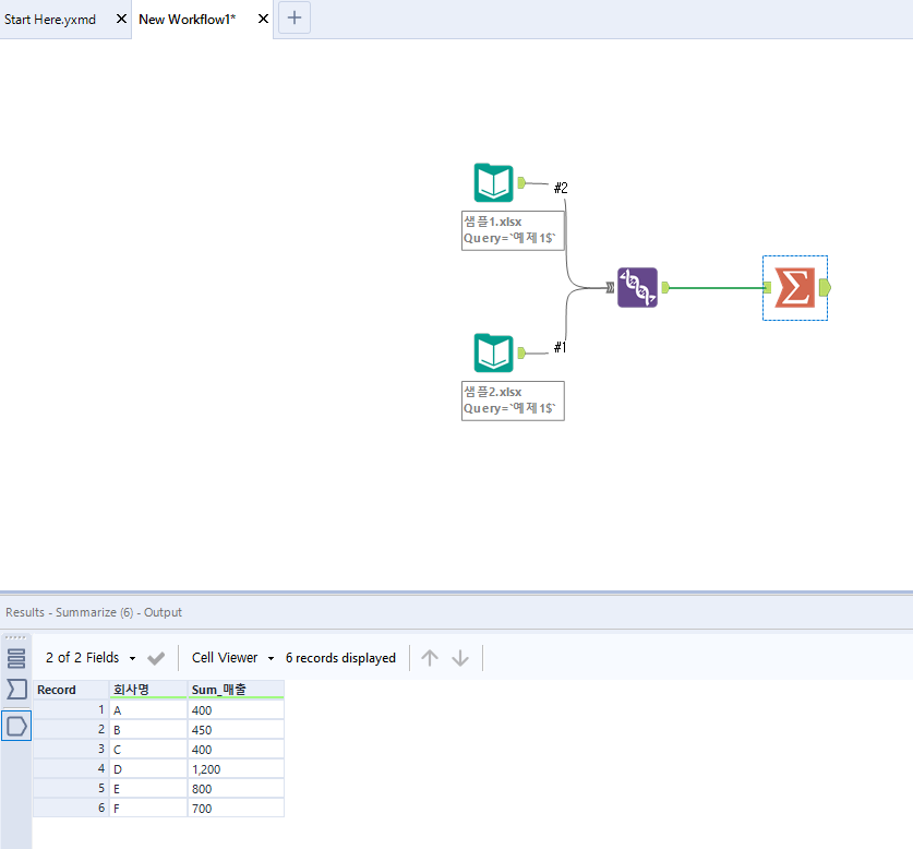
샘플데이터 기준으로 회사별 총기간의 매출 합계를 Alteryx의 집계(Summarize)를 알아보려고 합니다.
회사별이기 때문에 "회사명" 칼럼을 Group By 해줍니다. Group By 기능을 사용하기 위해서는 가운데 "Add"라는 선택 박스에서 Group By를 선택합니다.

Group By 완료 후 총기간의 매출 합계이기 때문에 매출 칼럼의 Sum을 Group By와 동일하게 작업합니다.

원하는 집계 작업이 끝났다면 Join, Union과 동일하게 Run을 실행시켜 결과 값을 확인합니다.

이번 Alteryx에서는 Join, Union, Summarize 기능에 대해 알아봤습니다.
많은 도움이 되었으면 좋겠습니다ㅎㅎ
'IT' 카테고리의 다른 글
| [Tableau] Tableau 소개 (0) | 2021.12.29 |
|---|---|
| 구글 애드센스 코드 삽입 및 승인 후 광고게재 설정하기 (6) | 2021.04.21 |
| [ETL] Alteryx 기본 사용법(Workflow, Input Data, Select) (0) | 2021.03.30 |
| [ETL] Alteryx(알터릭스) Designer 툴 설치 (1) | 2021.03.29 |
| 티스토리 회원가입 및 블로그 관리 (1) | 2021.03.14 |